This website requires JavaScript.
Explore
Help
Register
Sign In
vladislove
/
Unity_2lab
Watch
1
Star
0
Fork
0
You've already forked Unity_2lab
Code
Issues
Pull Requests
Actions
Packages
Projects
Releases
Wiki
Activity
KIRILL
Unity_2lab
/
2
/
Library
/
PackageCache
/
com.unity.visualscripting@6279e2b7c485
/
Documentation~
/
images
/
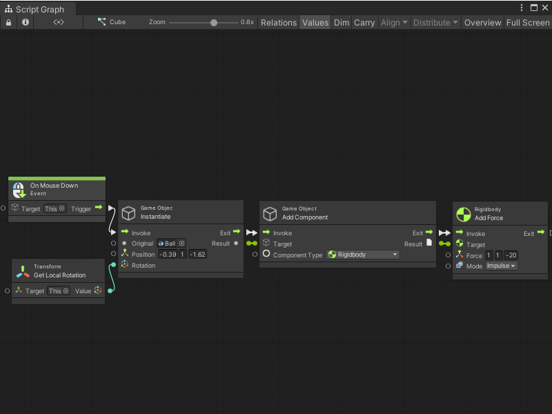
vs-nodes-events-on-mouse-down-example.png
lapich_valya
a5b7135697
laba
2025-09-23 00:05:35 +03:00
47 KiB
800x600px
Raw
Permalink
History