# On Mouse Over node
> [!NOTE]
> The On Mouse Over [!include[nodes-note-manual](./snippets/input-manager/nodes-note-manual.md)]
The On Mouse Over node listens for a user's mouse to land over a specified GameObject's Collider. While the user's mouse is over the Collider, it triggers the next node connected to it once every frame. It doesn't send or receive any other data.

## Fuzzy finder category
The On Mouse Over node is in the **Events** > **Input** category in the fuzzy finder.
## Inputs
The On Mouse Over [!include[nodes-single-input](./snippets/nodes-single-input.md)]
| **Name** | **Type** | **Description** |
| :------ | :---------- | :------------- |
| **Target** | GameObject | The GameObject with the Collider that triggers the On Mouse Over node. |
## Additional node settings
The On Mouse Over [!include[nodes-additional-settings](./snippets/nodes-additional-settings.md)]
| Name |
Type |
Description |
[!include[nodes-coroutine](./snippets/nodes-coroutine.md)]
## Outputs
The On Mouse Over [!include[nodes-single-output](./snippets/nodes-single-output.md)]
| Name |
Type |
Description |
[!include[nodes-input-output-trigger](./snippets/input-manager/nodes-input-output-trigger.md)]
## Example graph usage
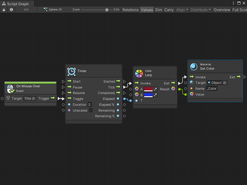
In the following example, the On Mouse Over node triggers a Timer node when the user moves their mouse over the **Target** GameObject. The Timer runs for 2 seconds and triggers a Color Lerp node. For every **Tick** of the Timer node, the Color Lerp node uses the **Elapsed** value to calculate a new Color between Color **A** and Color **B** to make a smooth transition between colors. The Material Set Color node uses the **Result** from the Color Lerp node to set a new Color on the **Object** material.

While the user's mouse is over the **Target** GameObject, the objects that use the **Object** material in the scene transition from red to blue over two seconds. The transition repeats until the user's mouse leaves the **Target**'s Collider.


## Related nodes
[!include[nodes-related](./snippets/nodes-related.md)] On Mouse Over node:
- [On Button Input node](vs-nodes-events-on-button-input.md)
- [On Keyboard Input node](vs-nodes-events-on-keyboard-input.md)
- [On Mouse Down node](vs-nodes-events-on-mouse-down.md)
- [On Mouse Drag node](vs-nodes-events-on-mouse-drag.md)
- [On Mouse Enter node](vs-nodes-events-on-mouse-enter.md)
- [On Mouse Exit node](vs-nodes-events-on-mouse-exit.md)
- [On Mouse Input node](vs-nodes-events-on-mouse-input.md)
- [On Mouse Up node](vs-nodes-events-on-mouse-up.md)
- [On Mouse Up As Button node](vs-nodes-events-on-mouse-up-button.md)