3.7 KiB
On Mouse Down node
Note
The On Mouse Down [!includenodes-note-manual]
The On Mouse Down node listens for a mouse click action on a specific GameObject in your application. [!includenodes-desc-end]
Fuzzy finder category
The On Mouse Down node is in the Events > Input category in the fuzzy finder.
Inputs
The On Mouse Down [!includenodes-single-input]
| Name | Type | Description |
|---|---|---|
| Target | GameObject | The GameObject that the user needs to click with their mouse to trigger the On Mouse Down node. |
Additional node settings
The On Mouse Down [!includenodes-additional-settings]
[!include[nodes-coroutine](./snippets/nodes-coroutine.md)]| Name | Type | Description |
|---|
Outputs
The On Mouse Down [!includenodes-single-output]
[!include[nodes-input-output-trigger](./snippets/input-manager/nodes-input-output-trigger.md)]| Name | Type | Description |
|---|
Example graph usage
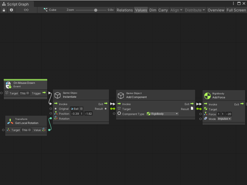
In the following example, the On Mouse Down node listens for a click action on the GameObject where the graph runs. When a user clicks the GameObject, the On Mouse Down node triggers the GameObject Instantiate node. The Instantiate node creates a new GameObject, based on the Ball Prefab. It creates the Ball at a specific Position. It uses the Transform Get Local Rotation to match the new GameObject's Rotation to the GameObject where the Script Graph runs. Then, the graph adds a Rigidbody component to the new GameObject, and uses a Rigidbody Add Force node to add an Impulse force.
When the user clicks the mouse button, the Script Graph creates a new Ball GameObject and sends it towards the camera.
Related nodes
[!includenodes-related] On Mouse Down node:


